Export Cabling System Installation Methodology

For details of the code implementation, please see Export Cable Installation API.

Overview

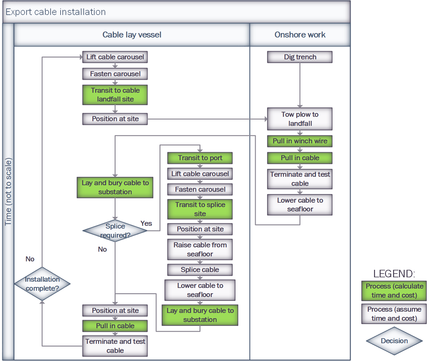
The ExportCableInstallation module simulates the installation of the cables between the offshore substation and the grid connection. Many processes in this installation phase are similar to those in the array cable installation module, however the cable distances and process times are often much greater.

Input Structure

The design of the input data structure for this module is the same as the array cable installation module. An example export system can be seen in the code block below.

{
    'export_system': {
        'cables': {'XLPE_500mm_33kV': {
            'cable_sections': [
                 (35, 2),  # There are two 35km export cables to install
            ],
            'linear_density': 35
        }
    }
}

Note

The above data structure can be input directly by the user, or can be a result of running the ExportSystemDesign module.

Configuration

ORBIT considers the same possible installation strategies for array and export cable systems. Please see this section for the different installation methods available.

Processes

Onshore Processes

At landfall, the cable must be pulled up onto shore, tested and terminated at the grid connection point and buried. These processes utilize the following inputs.

Process

Key

Default

Dig Trench

trench_dig_speed

0.1 km/hr

Tow Plow

tow_plow_speed

5 km/hr

Pull in Winch

pull_winch_speed

5 km/hr

Pull in Cable

cable_pull_in_time

5.5h

Test Cable

cable_termination_time

5.5h

A detailed description of these processes is provided in the ORBIT technical documentation.

Offshore Processes

The offshore installation process utilize the same configurable speeds as the array system installation:

Strategy

Key

Default

Lay/Bury Cable

cable_lay_bury_speed

0.3 km/hr

Lay Cable

cable_lay_speed

1 km/hr

Bury Cable

cable_bury_speed

0.5 km/hr

Note

The cable lengths for an export system are typically much longer than the array system and thhere is the possibility that a cable splice will be needed. The time for splicing a cable can be configured by the user using the cable_splice_time key, which defaults to 48h.

Configuration Examples

Coming soon!

Process Diagrams

../../../../_images/ExportCableInstall.png